I. Tổng Quan Quy Trình
1. Kiến Trúc Hệ Thống
MOCHA Official là kho chính tập trung quản lý sản phẩm. Đại lý kết nối với kho chính và nhận đồng bộ hóa dữ liệu:
Sản phẩm cơ bản:
· Kho chính: 14 sản phẩm lẻ
· Đồng bộ sang đại lý: Tự động
· Cập nhật mới: Tự động đồng bộ
Sản phẩm tặng kèm:
· Kho chính: Setup sẵn
· Đại lý: Không tự động đồng bộ → Cần setup thủ công
Combo sản phẩm:
· Kho chính: Cung cấp tiêu chuẩn
· Đại lý: Tạo theo mẫu hoặc tự thao tác thêm combo khác
II. Phần 1: Tạo Sản Phẩm Tặng Kèm
2.1 Khái Niệm
Sản phẩm tặng kèm là chiến dịch khuyến mại trong đó:
· Khách hàng mua sản phẩm chính
· Tự động nhận được sản phẩm quà tặng không tính tiền
Ví dụ: Mua Kem nám tặng kèm Sữa rửa mặt nhỏ
2.2 Những Sản Phẩm Được Setup Từ Kho Chính
Kho MOCHA Official sẽ setup các sản phẩm tặng kèm tiêu chuẩn. Những sản phẩm này:
· Đã được cấu hình toàn bộ logic tặng kèm
· Được test và xác nhận hoạt động
· Cần đồng bộ hoặc setup thủ công tại đại lý
2.3 Quy Trình Đồng Bộ Sản Phẩm Tặng Kèm
Cách 1: Nhờ IT Kho Chính Setup
Nếu đại lý muốn IT kho chính thực hiện:
1. Liên hệ IT kho chính
2. Cung cấp thông tin đại lý (mã cửa hàng)
3. IT sẽ push cấu hình sản phẩm tặng kèm sang hệ thống đại lý
4. Kiểm tra trong POS sau khi setup
Cách 2: Tự Thao Tác Tại Đại Lý
Bước 1: Truy Cập Mục Sản Phẩm
· Đăng nhập vào Pancake POS
· Chọn Sản phẩm (menu bên trái)

· Tìm kiếm và mở sản phẩm lẻ mà bạn muốn thêm tặng kèm
Ví dụ: Tìm sản phẩm "Kem nám" (SKU 00001)

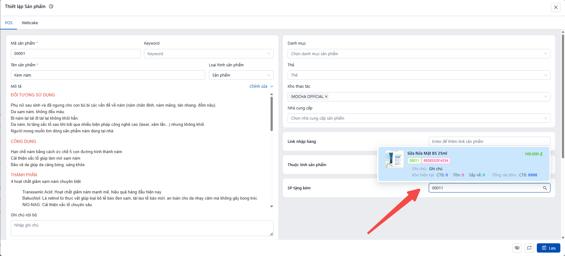
Bước 2: Vào Phần Thiết Lập Sản Phẩm
· Mở sản phẩm lẻ bằng cách nhấp vào tên sản phẩm
· Bạn sẽ thấy form thiết lập sản phẩm
· Scroll xuống tìm phần "SP Tặng Kèm"

Bước 3: Chọn Sản Phẩm Tặng Kèm
· Chọn vào ô nhập mã, tên sản phẩm hoặc barcode
· Cửa sổ danh sách sản phẩm sẽ hiện lên
· Tìm kiếm sản phẩm quà tặng (ví dụ: "Kem nám", "Gel mặt", v.v.)
· Chọn sản phẩm quà tặng từ danh sách
Ví dụ: Chọn "Sữa rửa mặt B5 25ml " (SKU 00011)

Bước 4: Nhập Số Lượng Tặng Kèm
· Nhập Số lượng sản phẩm quà tặng được tặng kèm
· Mặc định là 1 (tặng 1 cái mỗi lần khách mua sản phẩm chính)

Bước 5: Lưu Cấu Hình
· Nhấn "Lưu" để lưu cấu hình tặng kèm
· Hệ thống sẽ hiển thị thông tin vừa thêm:
o Sản phẩm tặng kèm: Sữa rửa mặt B5 25ml (SKU 00011)
o Số lượng: 1
Bước 6: Kiểm Tra Trên Giao Diện Bán Hàng
· Chuyển sang Giao diện Bán hàng (hoặc Bán Hàng)
· Tìm sản phẩm lẻ vừa thêm tặng kèm (ví dụ: "Kem nám")
· Thêm sản phẩm này vào
· Kiểm tra xem sản phẩm quà tặng (Sữa rửa mặt B5 25ml ) có tự động thêm vào không
· Nếu có → ✅ Tặng kèm hoạt động đúng
· Nếu không → Kiểm tra lại bước 1-5
III. Phần 2: Tạo Combo Sản Phẩm
3.1 Khái Niệm
Combo sản phẩm là gói bao gồm nhiều sản phẩm lẻ được bán chung với một giá ưu đãi. Combo có thể kèm theo quà tặng và freeship.
Ví dụ: Combo Nám = Kem Nám + Serum Nám, tặng kèm Kem chống nắng Minisize và Sửa rửa mặt B5 25ml
3.2 Quy Trình Tạo Combo
Bước 1: Truy Cập Mục Combo
· Đăng nhập Pancake POS
· Tại menu bên trái, chọn Sản phẩm → Combo

Bước 2: Tạo Combo Mới
· Nhấn nút "Tạo combo" màu xanh ở góc phải trên
· Giao diện tạo combo sẽ hiện ra

Bước 3: Nhập Mã Tùy Chỉnh (SKU Combo)
· Tại ô "# Nhập mã tùy chỉnh" góc phải trên
· Nhập mã SKU cho combo (ví dụ: COMBO-NAM-001)

Bước 4: Thông Tin Cơ Bản
Điền các thông tin sau:
|
Trường |
Mô tả |
Ghi chú |
|
Tên combo sản phẩm |
Nhập tên combo |
Ví dụ: "Combo Nám" |
|
Thời gian áp dụng |
Ngày bắt đầu → Ngày kết thúc |
Để trống = không giới hạn thời gian |
Lưu ý: Nếu đặt thời gian áp dụng, combo sẽ tự động ẩn khỏi giao diện lên đơn khi hết hạn.

Bước 5: Điều Kiện Áp Dụng
Mở rộng phần "Đơn hàng" và cấu hình:
|
Trường |
Cách chọn |
Ghi chú |
|
Nguồn đơn |
Để trống hoặc chọn nguồn cụ thể |
Để trống = tất cả nguồn đều thấy combo |
|
Tại quầy / Online |
Chọn Online |
Vì hiện tại chỉ bán online |
|
Livestream |
Bỏ qua |
Không cần chọn |

Bước 6: Giới Hạn Sử Dụng
· Phần "Giới hạn số lần sử dụng": Bỏ qua (để mặc định = 0)

Bước 7: Mở Cài Đặt Khuyến Mãi
· Tại phần "Khuyến mãi" → "Danh sách khuyến mãi"
· Nhấn vào icon cài đặt ⚙️ bên phải

Bước 8: Chọn Loại Khuyến Mãi
Tích chọn các khuyến mãi áp dụng cho combo:
· ☑️ Freeship - Miễn phí vận chuyển đơn hàng
· ☑️ Sản phẩm tặng kèm - Nếu combo có quà tặng

Bước 9: Cấu Hình Giá Combo
Tại phần "Giảm giá / Giá trị combo":
· Chọn "Giá trị combo"
· Nhập Giá trị combo: Giá bán của combo (ví dụ: 1,600,000 đ)

Bước 10: Thêm Sản Phẩm Tặng Kèm
Tại phần "Sản phẩm tặng kèm":
· Chọn "Mẫu mã" từ dropdown
· Nhập mã SKU hoặc tên sản phẩm tặng kèm vào ô tìm kiếm
· Chọn sản phẩm từ danh sách hiện ra

Bước 11: Nhập Số Lượng Quà Tặng
· Sau khi chọn sản phẩm tặng, sản phẩm sẽ hiện trong bảng
· Nhập Số lượng = 1

Bước 12: Thêm Sản Phẩm Trong Combo
Tại phần "Phạm vi áp dụng":
· Chọn "Áp dụng theo": Mẫu mã
· Nhập mã SKU của từng sản phẩm trong combo
· Nhập Số lượng trong combo cho mỗi sản phẩm
Ví dụ Combo Nám:
|
Sản phẩm |
Mã SKU |
Số lượng trong combo |
|
Kem Nám |
00001 |
1 |
|
Serum Nám |
00002 |
1 |

Sau khi hoàn tất, nhấn nút "Tạo" màu xanh.
Bước 13: Kiểm Tra Combo Trên Giao Diện Lên Đơn
· Chuyển sang giao diện Lên đơn (hoặc Bán hàng)
· Tìm combo vừa tạo
· Kiểm tra:
o Combo hiển thị đúng tên, giá
o Sản phẩm tặng kèm tự động thêm vào (nếu có)
o Freeship được áp dụng (nếu có)
o Giá tính toán chính xác
3.3 Lưu Ý Quan Trọng Về Quà Tặng Trong Combo
⚠️ QUAN TRỌNG: Nếu combo bao gồm sản phẩm lẻ đã có quà tặng riêng (setup ở Phần II), thì KHÔNG thêm quà đó vào combo.
Ví dụ thực tế:
|
Combo Nám |
Quà tặng quy định |
|
Gồm: Kem Nám + Serum Nám |
Tặng: Sữa rửa mặt nhỏ + Kem chống nắng nhỏ |
Tuy nhiên:
· Sản phẩm lẻ Kem Nám đã được setup tặng kèm Sữa rửa mặt nhỏ (Phần II)
· → Khi tạo Combo Nám, phần Sản phẩm tặng kèm chỉ cần thêm Kem chống nắng nhỏ
· → Sữa rửa mặt nhỏ sẽ tự động được tặng theo sản phẩm lẻ Kem Nám
Tóm tắt nguyên tắc:
· Quà tặng sản phẩm lẻ: Tự động áp dụng khi bán trong combo
· Quà tặng combo: Chỉ thêm quà chưa có ở sản phẩm lẻ
3.4 Bảng Tổng Hợp Cấu Hình Combo
|
Phần |
Trường |
Giá trị mẫu |
|
Mã tùy chỉnh |
SKU Combo |
COMBO-NAM-001 |
|
Thông tin cơ bản |
Tên combo |
Combo Nám |
|
Thời gian áp dụng |
Để trống (không giới hạn) |
|
|
Điều kiện áp dụng |
Nguồn đơn |
Để trống (tất cả) |
|
Tại quầy/Online |
Online |
|
|
Giới hạn |
Số lần sử dụng |
0 (không giới hạn) |
|
Khuyến mãi |
Freeship |
☑️ Có |
|
Sản phẩm tặng kèm |
☑️ Có (nếu combo có quà) |
|
|
Giá trị combo |
Loại giảm giá |
Giá trị combo |
|
Giá |
1,140,000 đ |
|
|
Sản phẩm tặng kèm |
Sản phẩm |
Kem chống nắng Minisize |
|
Số lượng |
1 |
|
|
Phạm vi áp dụng |
Sản phẩm 1 |
Kem Nám (00001) - SL: 1 |
|
Sản phẩm 2 |
Serum Nám (00002) - SL: 1 |
3.5 Tạo Combo Bổ Sung (Nếu Đại Lý Muốn Thêm)
Ngoài combo tiêu chuẩn từ kho chính, đại lý có thể tạo combo bổ sung:
Quy Trình
1. Xác định nhu cầu: Combo nào sẽ hút khách
2. Chọn sản phẩm thành phần: Sản phẩm có sẵn hoặc sản phẩm chính từ kho
3. Đặt giá ưu đãi: Thường giảm 10-20% so với mua lẻ
4. Tạo theo Bước 1-13 phần 3.2